Relacionar VB con Plataforma de diseño visual

Todo lo relacionado con este conocido software de trading made in Spain: estudios, indicadores, sistemas, plantillas, etc.
Responder
NET trader
Mensajes: 28
Registrado: 02 Jul 2009 18:27
Ubicación: barcelona

Relacionar VB con Plataforma de diseño visual

Mensaje por NET trader »

Hola a todos,

al hacer cualquier modificación en un sistema desarrollando en PDV, al abrir el código en VB, los cambios tambien se generan en el código pero, al revés, si modifico el programa en VB, no se me genera en el de PDV. Cómo debo hacerlo??

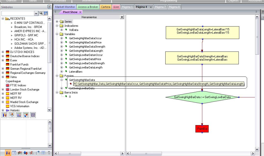
Por ejemplo, en el vc5, viene un ejemplo de estudio llamado pivot_show en .flw y .vb. Al abrirlo en PDV aparecen una serie de funciones como por ejemplo Getswinghighbardata que no corresponde al catalogo (imagen adjunta). Si se programa en vb si se pueden hacer estos cambios pero no consigo hacerlos en PDV ya que la funcion predefinida es Getswinghigh y no tengo manera de modificar los parametros predefinidos y asignarle variables. De otro modo, sí puedo hacerlo si programo en vb dicha función y sus parametros pero, cómo llego a mostrarlo de este modo en la PDV??? Muchas gracias.

Saludos,
Adjuntos
vc.JPG
Avatar de Usuario
INtrader
Mensajes: 419
Registrado: 05 Nov 2009 13:54
Contactar:

Re: Relacionar VB con Plataforma de diseño visual

Mensaje por INtrader »

Quiero imaginar (que en realidad no lo sé), que la lógica generada en PDV se transforma a VBA para poder ser compilada y de esta forma poder ser ejecutada por VC. El recorrido inverso me temo que no es posible.

Si te resulta complicado programar en VBA llega hasta donde puedas en PDV y luego modifica el código generado en VBA.

Suerte.
I have not failed. I've just found 10,000 ways that won't work - Thomas A. Edison
Sigueme en Twitter: @INtrader_ :smt006
garbins
Mensajes: 109
Registrado: 09 Oct 2006 11:05
Ubicación: mis labores

Re: Relacionar VB con Plataforma de diseño visual

Mensaje por garbins »

Buenas noches

NET trader, la PDV sirve para generar código, pero la inversa no. Ni puedes, ni podrás.

Para hacer lo que quieres, debes hacer lo siguiente:

1- Añade la función que desees utilizar.
2- Si no te muestra la ventana de diálogo para marcar las variables que deseas modificar (como es el caso): botón derecho sobre la función y en el menú contextual selecciona la opcion Activar/Desactivar parámetros.
3- Marca las variables que desees modificar y te aparecerán como variables paramétricas.
4- Si deseas utilizar las variables para darles valores calculados (NO PARAMETRICO) debes a continuación:

1-Selecciona la variable, botón derecho, opción modificar
2- Desmarcar la casilla de "Usar como parámetro"

Nada mas.

Si no me he explicado bien me lo comentas y mañana con mas tiempo te subo unas imágenes.

Saludos y buenas noches a todos.
mis labores
NET trader
Mensajes: 28
Registrado: 02 Jul 2009 18:27
Ubicación: barcelona

Re: Relacionar VB con Plataforma de diseño visual

Mensaje por NET trader »

Hola a todos,

Cierto INtrader, no es posible generar PDV a partir del VB.

Garbins, sí sí, todo clarísimo, gracias por la detallada respuesta!! Efectivamente el resultado si se programa con vba o si ahora las añado como variables abiertas en la función en la PDV es el mismo! Gracias de nuevo y saludos :D
Si te ha gustado este hilo del Foro, ¡compártelo en redes!


Responder

Volver a “Visual Chart”